Pre-Award/Advertisement/Award
Process map & training guides on the Local Agency Civil Rights requirements at pre-award, contract solicitation, and award phases of Professional Services contracts.
Pre-Award/Contract Solicitation/Award Compliance on Professional Local Agency Contracts
Training Guides
Training materials are in development and will be uploaded upon completion. Training guides correspond to step numbers in the process map.
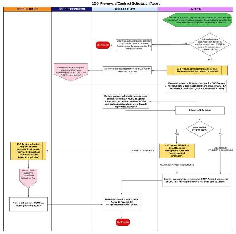
12-0 Pre-Award/Contract Solicitation/Award
- 12-1 Prepare contract information for Civil Rights
- 12-2 Collect Affidavit of Small Business Participation
12A-0 Set DBE Contract Goal
- No training guides. Review process map for details.
12B-0 Approve Local Agency's Consultant Utilization Plan
- No training guides. Review process map for details.
12-0 Pre-Award/Contract Solicitation/Award
- No training guides. Review process map for details.
- No training guides. Review process map for details.
12B-0 Approve Local Agency's Consultant Utilization Plan
- No training guides. Review process map for details.
12-0 Pre-Award/Contract Solicitation/Award
- 12-3 Review submitted Affidavit of Small Business Participation Form
- 12A-1 Set enforceable DBE Contract Goal
12B-0 Approve Local Agency's Consultant Utilization Plan
- 12B-2 Conduct Good Faith Effort Review
- 12B-5 Approve Contract Utilization Plan
State email address required to access Civil Rights documents
12B-0 Approve Local Agency's Consultant Utilization Plan
- 12B-1 Complete Professional Services Good Faith Efforts Report
- 12B-3 Submit B2GNow Set-Up Form
- 12B-4 Complete Contract Utilization Plan
Process Maps

Download PDF of Pre-Award/Contract Solicitation/Award process map (print-friendly)

Download PDF of Set DBE Contract Goal process map process map (print-friendly)

Download PDF of Approve Local Agency's Consultant UP process map (print-friendly)
